DbSchema is a powerful and intuitive database design tool that offers an array of features for managing, visualizing, and interacting with databases. With its user-friendly interface, multi-platform support, and extensive capabilities, DbSchema has become a preferred choice for database administrators, developers, and architects who need to design, query, and document databases across various platforms. This article explores the key features, benefits, and applications of DbSchema in database management.

Features of DbSchema:
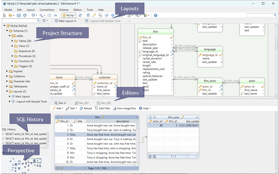
- Visual Schema Design:; DbSchema’s visual schema design tool allows users to design complex database structures through an intuitive drag-and-drop interface. This feature makes it easier to visualize relationships, build entity-relationship diagrams (ERDs), and interact with the database structure without writing any SQL code. The schema design can be exported as image files or PDF documents, making it easy to share with teams.
- Database Independence:; DbSchema is compatible with a wide variety of databases, including MySQL, PostgreSQL, Oracle, SQL Server, MongoDB, and many others. This cross-platform capability allows users to work seamlessly across different database systems, making it an excellent tool for organizations that rely on multiple database technologies.
- Offline Schema Design and Synchronization: One of the standout features of DbSchema is its ability to create and modify database schemas offline. Users can design or modify a database schema locally, and once ready, synchronize the changes with the live database. This feature is useful for testing different schema changes before applying them in production environments.
- Interactive Layouts and Data Explorer: DbSchema introduces interactive layouts for schema visualization. These layouts allow users to organize and work with different parts of the database visually. Additionally, the Data Explorer feature lets users query the database without having to write SQL code. It provides a visual way of navigating through database tables, filtering, and exploring data with ease.
- Database Documentation: DbSchema automatically generates detailed documentation of the database schema. This feature is particularly useful for large databases, as it can produce organized and professional-looking documentation that helps teams understand the database structure, relationships, and constraints.
- Query Builder: The integrated query builder in DbSchema provides an easy-to-use interface for constructing complex SQL queries without having to manually write SQL code. This makes it particularly accessible for those who are not familiar with SQL syntax, or for users who want to quickly build queries to extract or analyze data.
- Collaboration and Versioning: DbSchema supports team collaboration by allowing multiple users to work on the same project. With built-in version control, it is easy to track changes, compare different versions of the schema, and revert to previous versions if needed. This feature ensures smooth teamwork and prevents accidental data loss or schema corruption.
- Reverse Engineering and Forward Engineering: DbSchema can reverse-engineer an existing database to generate a visual representation of the schema, making it easier to understand and modify the structure. Additionally, users can forward-engineer the schema, generating SQL scripts to apply the designed changes to a database.
Save 5% Off DbSchema Best Values
Benefits of Using DbSchema:
- Improved Efficiency and Productivity: The visual interface and interactive tools in DbSchema significantly reduce the time needed to design and modify complex database structures. The ability to work offline, create interactive layouts, and synchronize changes boosts productivity, especially when working with large databases.
- Enhanced Collaboration: The ability to share layouts, work collaboratively, and manage schema versions helps teams stay aligned and ensures everyone is working on the same version of the database. This reduces miscommunication and improves project coordination.
- Better Understanding of Complex Databases: DbSchema’s ability to reverse-engineer databases into visual schemas helps teams quickly understand and document legacy systems. The visual tools provide a clear representation of database structures, making it easier to analyze and make informed design decisions.
- Cross-Database Flexibility: DbSchema’s support for various database systems allows teams to use one tool for all their database needs. This cross-database compatibility is especially beneficial for organizations that rely on multiple database technologies and need a unified design and management tool.
- Comprehensive Documentation: With automatically generated documentation, DbSchema ensures that the database schema is always well-documented and up-to-date. This makes it easier for new team members to onboard and for developers to reference the database structure during development.

Applications of DbSchema
- Database Design and Prototyping DbSchema is widely used by database designers and developers for prototyping and designing database structures. Its visual interface allows for quick and easy creation of schemas that can be tested and refined before moving into production.
- Database Migration DbSchema’s support for multiple database systems makes it a valuable tool for database migration projects. It can be used to migrate schemas between different databases or to modernize legacy systems by reverse-engineering and refining the database structure.
- Educational and Training Purposes The tool is frequently used in academic settings to teach students database design concepts. The visual and intuitive nature of DbSchema makes it easier for students to grasp database theory and practice through hands-on experience.
- Data Exploration and Reporting With the Data Explorer and query builder, DbSchema provides a useful interface for data exploration and analysis. It enables users to generate complex reports and explore data visually without needing to write SQL queries.
Conclusion
DbSchema is a versatile and powerful tool for database design, management, and documentation. Its intuitive interface, support for multiple database platforms, and extensive feature set make it an invaluable asset for database professionals across various industries. Whether you are designing a new database, exploring data, or migrating legacy systems, DbSchema provides the tools necessary to streamline the process and improve efficienc
